1. Help Center
  2. Getting Started
  3. Overview of BDSA and our Products

Snowflake Direct Connect

Snowflake Direct Connect Product Summary

Snowflake Direct Connect allows BDSA clients to connect their internal BI platform directly to the BDSA data warehouse. This provides clients with secure, direct access to the markets and categories they purchase in an easy-to-use structure within their BI Platform, meaning they no longer have to download the data in chunks via GreenEdge and then upload them into their platform.

Direct Connect Use Case

Snowflake Direct Connect is most popular among MSOs and well-established cannabis companies that use BI platforms internally to manage and report data. Clients can open up a whole new world of custom insights by combining BDSA data with their internal data and BI tools, allowing them the freedom to build custom visualizations and metrics they wish to report on.

Available Data & Table Structure by Product

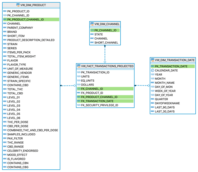
Retail Sales Tracking

 
Enhanced RST Snowflake Table Structure (1)

^ RST Snowflake Table Structure ^

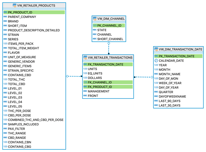
Retailer Reports

 
Retailer Reports Snowflake Table Structure (1)
^ Retailer Reports Snowflake Table Structure ^

 

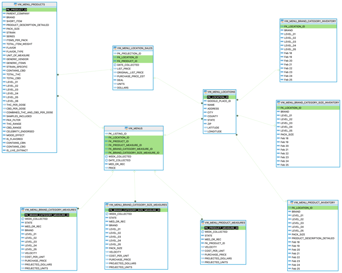
Menu Analytics

 
menu-direct-erd-2025-02-25

Market Forecasts

Market Forecasts Snowflake Table Structure (1)
^ Market Forecasts Snowflake Table Structure ^

Regional Data and Basket Analytics

Due to the need to maintain the anonymity of our retail panel, we’ve taken a different approach to direct connect for Basket Analytics and the regional data in our projected dataset. These products rely on location level information for calculating metrics like baskets per store per day, dollar velocity, % ACV, etc., that would reveal sales data for our retail partners. The solution to this is through a feature called Stored Procedures. Stored Procedures allow BDSA to pre-build calculations that a user can then call on for their specified attributes. More details about how these procedures work are linked here.

Details on how to call a stored procedure for these two products are listed here:

Regional Direct Connect

Basket Direct Connect

 

Snowflake Direct Connect FAQ

For which products can clients purchase Snowflake Direct Connect access?

Snowflake Direct Connect is available for Retail Sales Tracking, Retailer Reports, Menu Analytics, Market Forecasts, and Basket Analytics.

Is Snowflake Direct Connect available for Basket Analytics data?

Yes

Is the RST data provided projected or unprojected?

The RST data sets are both projected. BDSA does not provide access to unprojected or raw transactional data via Snowflake Direct Connect.

When does data get updated within Snowflake Direct Connect?

Each data set is updated within Snowflake daily to match updates within GreenEdge.

How do clients connect their BI platform with Snowflake?

We will provide clients with a specific username and password that grants them access and allows them to complete the setup. Most BI platforms have a how-to guide available to help clients get up and running.

Which BI platforms can be connected to Snowflake?

Snowflake supports a wide variety of BI platforms, including Looker, Tableau, and Power BI. Here is a direct link to a list of BI tools and technologies that are known to provide native connectivity to Snowflake > Business Intelligence (BI) | Snowflake Documentation.

How many years of data are available for RST direct connect?

Direct Connect follows the same rolling 3 year availability of data that is on BDSA’s Greenedge platform.